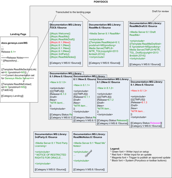
ReadMe Architecture Writers.png
Size of this preview: 580 × 600 pixels. Other resolutions: 232 × 240 pixels | 1,125 × 1,163 pixels.
Original file (1,125 × 1,163 pixels, file size: 156 KB, MIME type: image/png)
File history
Click on a date/time to view the file as it appeared at that time.
| Date/Time | Thumbnail | Dimensions | User | Comment | |
|---|---|---|---|---|---|
| current | 20:07, June 18, 2018 | 1,125 × 1,163 (156 KB) | Jdruker (talk | contribs) |
- You cannot overwrite this file.
File usage
The following page links to this file:
Metadata
This page was last edited on June 18, 2018, at 20:07.
Comments or questions about this documentation? Contact us for support!
