Contents
- 1 Holding, Transferring, and Conferencing
- 1.1 Hold/Retrieve Function, Consulted Party Answers
- 1.2 Hold/Retrieve Function, Consulted Party Does Not Answer
- 1.3 Single-Step Transfer
- 1.4 Single-Step Transfer (Outbound)
- 1.5 Mute Transfer
- 1.6 Two-Step Transfer: Complete After Consulted Party Answers
- 1.7 Two-Step Transfer: Complete Before Consulted Party Answers (Blind)
- 1.8 Two-Step Transfer to ACD
- 1.9 Two-Step Transfer to a Routing Point
- 1.10 Trunk Optimization: Trunk Anti-Tromboning
- 1.11 Single-Step Conference
- 1.12 Conference
- 1.13 Blind Conference (Complete Before Consulted Party Answers)
- 1.14 Conference with Two Incoming Calls Using TMergeCalls
Holding, Transferring, and Conferencing
The call models here show the functions and events related to placing calls on hold, transferring calls, and creating conference calls.
Hold/Retrieve Function, Consulted Party Answers
The following graphic and table describe the hold/retrieve function, when the consulted party answers.
|
PARTY A |
PARTY B |
PARTY C |
|---|---|---|
|
Call-Establishing Phase (ConnID 1) | ||
|
| ||
|
|
Hold (THoldCall) |
|
|
|
EventHeld
|
|
|
|
Make Call to C (Consultation) |
|
|
| ||
|
Call-Establishing Phase (ConnID 2) | ||
|
| ||
|
Release Phase (ConnID 2) | ||
|
| ||
|
|
Retrieve Call from A |
|
|
|
EventRetrieveda |
|
|
Release Phase (ConnID 1) | ||
a With EventRetrieved, the values for attributes ThisDNRole and ThisQueue are the same as those for the attributes of the same names, if any, in the events preceding EventRetrieved (EventEstablished and EvenRinging). For non-ACD calls, however, ThisQueue is not reported.
|
Interruption Point |
PARTY A |
PARTY B |
|---|---|---|
|
* |
EventReleased |
EventReleased |
|
** |
EventReleased |
EventReleased |
|
*** |
EventReleased |
EventReleased |
Hold/Retrieve Function, Consulted Party Does Not Answer
The following graphic and table describe the hold/retrieve function, when the consulted party does not answer.
|
PARTY A |
PARTY B |
PARTY C |
|---|---|---|
|
| ||
|
Call-Establishing Phase (ConnID 1) | ||
|
| ||
|
|
Hold (THoldCall) |
|
|
|
EventHeld
|
|
|
| ||
|
Unsuccessful Internal Call (Party Does Not Answer) (ConnID 2) | ||
|
| ||
|
|
Retrieve Call from A |
|
|
|
EventRetrieveda |
|
|
Release Phase (ConnID 1) | ||
a With EventRetrieved, the values for attributes ThisDNRole and ThisQueue are the same as those for the attributes of the same names, if any, in the events preceding EventRetrieved (EventEstablished and EvenRinging). For non-ACD calls, however, ThisQueue is not reported.
|
Interruption Point |
PARTY A |
PARTY B |
|---|---|---|
|
* |
EventReleased |
EventReleased |
|
** |
EventReleased |
EventReleased |
Single-Step Transfer
The following graphic and table describe a single-step transfer.
|
PARTY A |
PARTY B |
PARTY C |
|---|---|---|
|
| ||
|
Call-Establishing Phase (ConnID 1) | ||
|
| ||
|
|
Single-Step Transfer to C |
|
|
|
EventReleased
|
|
|
|
|
Answer (TAnswerCall) |
|
|
|
EventEstablished
|
|
Interruption Point |
PARTY A |
PARTY B |
PARTY C |
|---|---|---|---|
|
* |
EventReleased |
|
|
|
** |
EventReleased |
|
EventAbandoned |
Single-Step Transfer (Outbound)
The following graphic and table describe a single-step transfer (outbound).
|
PARTY A |
PARTY B |
PARTY C |
|---|---|---|
|
| ||
|
Call-Establishing Phase (ConnID 1) | ||
|
| ||
|
|
Single-Step Transfer to C |
|
|
EventPartyChanged |
EventReleased
|
|
|
|
|
Answer (TAnswerCall) |
|
|
|
EventEstablished
|
|
Interruption Point |
PARTY A |
PARTY B |
PARTY C |
|---|---|---|---|
|
* |
EventReleased |
|
|
|
** |
EventReleased |
|
EventAbandoned |
Mute Transfer
The following graphic and table describe a mute transfer.
|
PARTY A |
PARTY B |
PARTY C |
|---|---|---|
|
| ||
|
Call-Establishing Phase (ConnID 1) | ||
|
| ||
|
|
Mute Transfer to C |
|
|
|
EventHeld
|
|
|
|
|
|
|
|
EventDialing
|
EventRinging
|
|
EventPartyChanged
|
EventReleased
|
EventPartyChanged |
|
|
|
Answer (TAnswerCall) |
|
|
|
EventEstablished
|
|
Release Phase (ConnID 1) | ||
|
Interruption Point |
PARTY A |
PARTY B |
PARTY C |
|---|---|---|---|
|
* |
EventReleased |
EventReleased |
|
|
** |
EventReleased |
EventReleased
|
EventAbandoned |
|
*** |
EventReleased |
|
EventAbandoned |
Two-Step Transfer: Complete After Consulted Party Answers
The following graphic and table describe a two-step transfer: complete after the consulted party answers.
|
PARTY A |
PARTY B |
PARTY C |
|---|---|---|
|
| ||
|
Call-Establishing Phase (ConnID 1) | ||
|
| ||
|
|
Hold (TInitiateTransfer*) |
|
|
|
EventHeld
|
|
|
|
Consultation Call to C |
|
|
| ||
|
Call-Establishing Phase (ConnID 2) | ||
|
| ||
|
|
Transfer Held Call to C |
|
|
EventPartyChanged |
EventReleased
|
EventPartyChanged
|
|
Release Phase (ConnID 1) | ||
|
Interruption Point |
PARTY A |
PARTY B |
PARTY C |
|---|---|---|---|
|
* |
EventReleased |
EventReleased |
|
|
** |
EventReleased |
EventReleased |
EventAbandoned |
Two-Step Transfer: Complete Before Consulted Party Answers (Blind)
The following graphic and table describe a two-step transfer: complete before the consulted party answers (blind).
|
PARTY A |
PARTY B |
PARTY C |
|---|---|---|
|
| ||
|
Call-Establishing Phase (ConnID 1) | ||
|
| ||
|
|
Hold (TInitiateTransfer) |
|
|
|
EventHeld
|
|
|
|
Consultation Call to C |
|
|
|
EventDialing
|
EventRinging
|
|
|
Transfer Held Call to C |
|
|
EventPartyChanged
|
EventReleased
|
EventPartyChanged
|
|
|
|
Answer (TAnswerCall) |
|
|
|
EventEstablished
|
|
Release Phase (ConnID 1) | ||
|
Interruption Point |
PARTY A |
PARTY B |
PARTY C |
|---|---|---|---|
|
* |
EventReleased |
EventReleased |
|
|
** |
EventReleased |
EventReleased |
EventAbandoned |
|
*** |
EventReleased |
|
EventAbandoned |
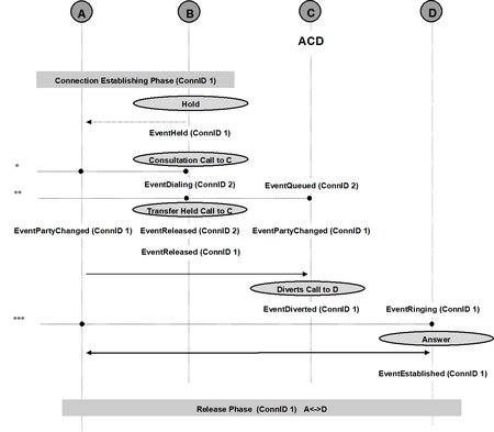
Two-Step Transfer to ACD
The following graphic and table describe a two-step transfer to ACD.
|
PARTY A |
PARTY B |
PARTY C (ACD) |
PARTY D |
|---|---|---|---|
|
| |||
|
Call-Establishing Phase (ConnID 1) | |||
|
| |||
|
|
Hold (TInitiateTransfer) |
|
|
|
|
EventHeld
|
|
|
|
|
Consultation Call to C |
|
|
|
|
EventDialing
|
EventQueued
|
|
|
|
Transfer Held Call to C |
|
|
|
EventPartyChanged |
EventReleased
|
EventPartyChanged
|
|
|
|
|
Diverts Call to D |
|
|
|
|
EventDiverted
|
EventRinging
|
|
|
|
|
Answer |
|
|
|
|
EventEstablished
|
|
Release Phase (ConnID 1) | |||
|
Interruption Point |
PARTY A |
PARTY B |
PARTY C |
PARTY D |
|---|---|---|---|---|
|
* |
EventReleased |
EventReleased |
|
|
|
** |
EventReleased |
EventReleased |
EventAbandoned |
|
|
*** |
EventReleased |
|
|
EventAbandoned |
Two-Step Transfer to a Routing Point
The following graphic and table describe a two-step transfer to a routing point.
|
PARTY A |
PARTY B |
PARTY C (ACD) |
PARTY D |
|---|---|---|---|
|
| |||
|
Call-Establishing Phase (ConnID 1) | |||
|
| |||
|
|
Hold |
|
|
|
|
EventHeld
|
|
|
|
|
Consultation Call to C |
|
|
|
|
EventDialing
|
EventRouteRequest
|
|
|
|
Transfer Held Call to C |
|
|
|
EventPartyChanged
|
EventReleased
|
EventPartyChanged
|
|
|
|
|
Diverts Call to D |
|
|
|
|
EventRouteUsed
|
EventRinging
|
|
|
|
|
Answer |
|
|
|
|
EventEstablished
|
|
Call-Establishing Phase (ConnID 1) | |||
a ThisDNRole must be Destination if party B is the call originator.
|
Interruption Point |
PARTY A |
PARTY B |
PARTY C |
PARTY D |
|---|---|---|---|---|
|
* |
EventReleased |
EventReleased |
|
|
|
** |
EventReleased |
EventReleased |
EventAbandoned |
|
|
*** |
EventReleased |
|
EventAbandoned |
|
|
**** |
EventReleased |
|
|
EventAbandoned |
Trunk Optimization: Trunk Anti-Tromboning
Trunk optimization: trunk anti-tromboning (TAT) scenarios apply to functionality available from certain Nortel switches and are very similar to the case of Two-Step Transfer: Complete After Consulted Party Answers. Trunk Optimization: Trunk Anti-Tromboning identifies the call model used by T-Servers to indicate a TAT event.
The following graphic and table describe trunk-tromboning.
|
T-Server 1 |
T-Server 1 |
T-Server 2 |
|---|---|---|
|
| ||
|
Call-Establishing Phase (ConnID 1) | ||
|
| ||
|
|
|
Hold |
|
|
|
EventHeld
|
|
|
EventRinging
|
EventDialing
|
|
|
EventEstablished
|
EventEstablished
|
|
|
|
TCompleteTransfer |
|
|
Trunk Optimization Occurs |
|
|
EventPartyChanged |
EventPartyChanged |
EventReleased
|
Single-Step Conference
The following graphic and table describe a single-step conference.
|
PARTY A |
PARTY B |
PARTY C |
|---|---|---|
|
| ||
|
Call-Establishing Phase (ConnID 1) | ||
|
| ||
|
|
TSingleStepConference |
|
|
EventPartyAdded
|
EventPartyAdded
|
EventRinging
|
|
|
|
EventEstablished
|
|
Release from Conference Phase | ||
|
| ||
|
Release Phase (ConnID 1) | ||
a ThirdPartyDN has a value of C if Party C initiates the request for a conference.
Conference
The following graphic and table describe a conference.
|
PARTY A |
PARTY B |
PARTY C |
|---|---|---|
|
| ||
|
Call-Establishing Phase (ConnID 1) | ||
|
| ||
|
|
Hold (See Application Activities for Different Types of Conference.) |
|
|
|
EventHeld
|
|
|
|
Consultation Call to C |
|
|
| ||
|
Call-Establishing Phase (ConnID 2) | ||
|
| ||
|
|
Conference (See Application Activities for Different Types of Conference.) |
|
|
|
EventReleased
|
|
|
Release from Conference Phase | ||
|
| ||
|
Release Phase (ConnID 1) | ||
a With EventRetrieved, the values for attributes ThisDNRole and ThisQueue are the same as those for the attributes of the same names, if any, in the events preceding EventRetrieved (EventEstablished and EvenRinging). For non-ACD calls, however, ThisQueue is not reported.
b If only one party is added (as in the case of a simple conference call), the corresponding telephony object is specified in OtherDN. If more than one party is added, then the corresponding telephony objects are specified in Extensions.
|
Interruption Point |
PARTY A |
PARTY B |
|---|---|---|
|
* |
EventReleased |
EventReleased |
|
Call Phase |
Two-Step Conference |
Conference with Calls Merge |
|---|---|---|
|
HOLD |
TInitiateConference |
THoldCall |
|
CONSULTATION CALL |
|
TMakeCall |
|
CONFERENCE |
TCompleteConference |
TMergeCalls |
Blind Conference (Complete Before Consulted Party Answers)
The following graphic and table describe a blind conference (complete before the consulted party answers).
|
PARTY A |
PARTY B |
PARTY C |
|---|---|---|
|
| ||
|
Call-Establishing Phase (ConnID 1) | ||
|
| ||
|
|
Hold (See Application Activities for Different Types of Conference.) |
|
|
|
EventHeld
|
|
|
|
Consultation Call to C |
|
|
|
EventDialing
|
EventRinging
|
|
|
Conference (See Application Activities for Different Types of Conference.) |
|
|
|
EventReleased
|
|
|
|
|
Answer (TAnswerCall) |
|
|
|
EventEstablished
|
|
Release from Conference Phase | ||
|
| ||
|
Release Phase (ConnID 1) | ||
a With EventRetrieved, the values for attributes ThisDNRole and ThisQueue are the same as those for the attributes of the same names, if any, in the events preceding EventRetrieved (EventEstablished and EventRinging). For non-ACD calls, however, ThisQueue is not reported.
|
Interruption Point |
PARTY A |
PARTY B |
PARTY C |
|---|---|---|---|
|
* |
EventReleased
|
EventReleased |
|
|
** |
EventReleased |
EventPartyDeleted |
|
Conference with Two Incoming Calls Using TMergeCalls
The following graphic and table describe a conference with two incoming calls using TMergeCalls.
|
PARTY A |
PARTY B |
PARTY C |
|---|---|---|
|
| ||
|
Call-Establishing Phase (ConnID 1) | ||
|
| ||
|
|
|
Make Call to B (TMakeCall) |
|
|
EventRinging
|
EventDialing
|
|
|
Place A on Hold (THoldCall) |
|
|
|
EventHeld
|
|
|
|
Answer (TAnswerCall) |
|
|
|
EventEstablished
|
EventEstablished
|
|
|
Conference (TMergeCalls) |
|
|
|
EventReleased
|
|
|
Release from Conference Phase | ||
|
| ||
|
Release Phase (ConnID 1) | ||
a With EventRetrieved, the values for attributes ThisDNRole and ThisQueue are the same as those for the attributes of the same names, if any, in the events preceding EventRetrieved (EventEstablished and EventRinging). For non-ACD calls, however, ThisQueue is not reported.
|
Interruption Point |
PARTY A |
PARTY B |
PARTY C |
|---|---|---|---|
|
* |
|
EventAbandoned |
EventReleased |
|
** |
EventReleased |
EventReleased
|
|
