Call Flows
This section describes the following call flow types:
Transferring Calls
This section describes the two types of transfer (from the origination device, and from the termination device) that the Genesys Interaction Recording solution supports.
<verttabber>
Recording from the Origination Device
When a call that is being recorded is transferred to another party, the recording can be affected differently depending on where the recording is initiated. The reason for differentiating the side of the recording is that call recording is "sticky" on the side of the connection that is chosen for recording. When the connection needs to transfer the call to another device, the call recording stays with the device. For example, if the connection is transferred from D2 to D3, the call recording is maintained if recording is initiated from the origination device, while the recording is terminated if the recording is initiated from the terminating device.
Recording from the Termination Device
When the call is transferred to D3, the Recording Session is maintained and should expect a reINVITE to re-negotiate the media between D1 and D3. The media control dialog between SIP Server and Media Server is also maintained by only sending reINVITEs to the media control dialog.
</verttabber>
Conferencing Calls
When a conference or monitoring supervisor requests to start recording, a participant can request the conference to be recorded through the recording service. You can reuse the existing SIP Server call structure and treat recording and conference as separate services, and the participant requesting recording will be recording the output of the conference.
<verttabber> Recording=
Recording Conference
The recording is a mixed output of the customer and agent, plus a separate stream of the supervisor.
Consulting Calls
When the agent initiates a consultation call and call recording is enabled on the agent DN, the call recording to record the consultation session as well is allowed. This is recognized as a single-dialog consultation mode where there is only a single active SIP dialog on the device. Set the DN record-consult-calls option to true to allow recording of consultation calls. The following diagrams illustrate this scenario.
<verttabber>
During Consultation
When the agent initiates a consultation to the supervisor (D3), the existing SIP dialog is retained and so is the Recording Session.
</verttabber>
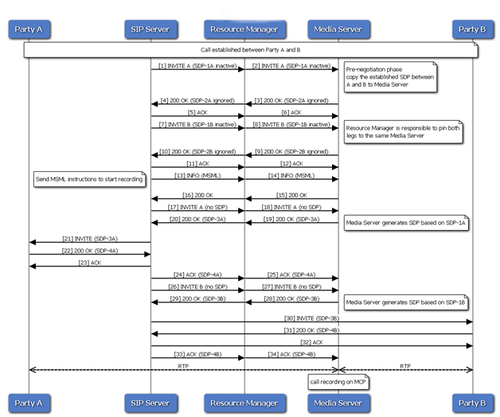
Basic Call Flow
After Party A and Party B are connected and a recording request is made to SIP Server, SIP Server initiates two sessions, one session for each party, to Media Server. SIP Server first INVITEs with the Session Description Protocol (SDP) offer from the connected parties to Media Server, and a second reINVITE to Media Server to get an SDP offer from Media Server. The offer from SIP Server is sent to the connected parties to proxy the media through Media Server. Once the media is established, Media Server bridges the media between the parties and writes the recording to a file on the disk. The Recording Server fetches and indexes the recording after the call completes.


