Login/Logout
This set of models illustrates a scenario which follows Successful Registration:
- After connecting and registering, the agent application logs in to all available Interaction Servers.
- The agent application logs out from the Interaction Servers.
Agent Logs In
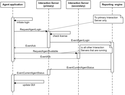
In this phase, shown in the figure below:
- The agent application sends RequestAgentLogin to the primary Interaction Server.
- The primary Interaction Server sends EventAgentLogin to the reporting engine, which responds with EventCurrentAgentStatus.
- The agent applications sends RequestAgentAvailable to all other Interaction Servers that are running.
- The primary Interaction Server relays EventCurrentAgentStatus to the agent application.
Note that the agent application uses different events to log in to primary versus secondary Interaction Servers.
This phase uses the messages shown in the following table:
| Message | Protocol |
|---|---|
| EventAck | Interaction Management |
| EventAgentLogin | Reporting |
| EventCurrentAgentStatus | Reporting |
Agent Logs Out
In this phase, shown in the figure below, the agent application sends RequestAgentLogout to the primary Interaction Server, which relays that information to the reporting engine. After the agent application receives EventAck from this Interaction Server, it sends RequestAgentNotAvailable to all secondary Interaction Servers.
This phase uses the messages shown in the following table:
| Message | Protocol |
|---|---|
| EventAck | Interaction Management |
| EventAgentLogout | Reporting |
This page was last edited on March 22, 2018, at 00:48.
Comments or questions about this documentation? Contact us for support!
